With HTTP Weazel you can easily download whole websites keeping the website's structure intact. Filenames are
used as they are where it's possible (Characters not allowed on Win9x platforms are converted automatically).
Webmasters will obviously like this feature!
HTTP Weazel is extremely useful to download whole picture galeries. You can automaticaly copy all pictures to
a different folder and view them within an external picture viewer(not delivered)
You think you have too less control over the download process? Then HTTP Weazel's stunning semi-automatic downloadmode
is the right thing for you! Within this mode you can select excacly which files should be downloaded and which
not. Therefore HTTP Weazel shows a list of extracted links for every single HTML-file you can select from. If
you selected any HTML-files these will be parsed too and you will get a new list with the new files...
Features
- Download whole websites
- Updaten projects after first download
- Continue aborted downloads
- Complex filteroptions
- Support for Macromedia Flash™
- Support for JavaScript
- Dial-Up network support
- Import Netscape / Internet Explorer Bookmarks
- Scheduler
- HTTP server, for viewing and distributing of downloaded sites
- Updates via the internet
- Multilingual (English / German included)
- Extensible with plug-ins
- Flexible rule-based filtersystem
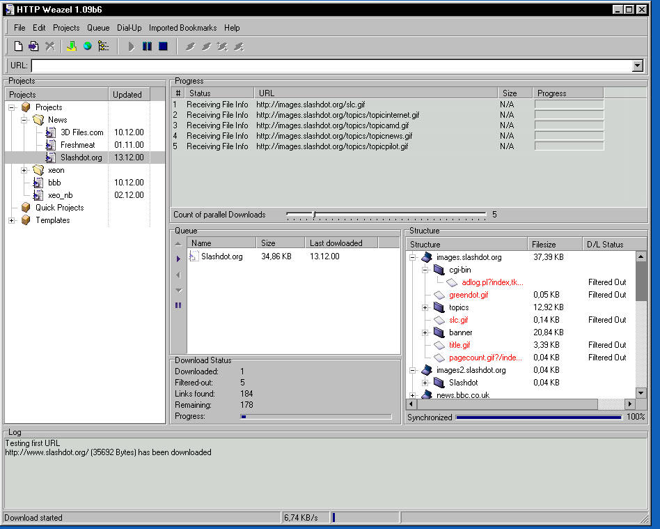
Screenshots